Marg TESSY

Marg ERP 9+

Pricing of Marg ERP-Pharmaceutical Industry Software

Pricing plans

Introduce pricing plans

Simple, transparent pricing that grows with you. Try any plan free for 30 days.

Click here to get detailed pricing as per your requirements.

Who uses TESSY

StartUps
StartUps
SMEs
SMEs
Agencies
Agencies
Enterprises
Enterprises

Company Details

  • Company Name: Razorcat
  • Headquarter: Berlin Germany

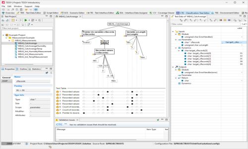
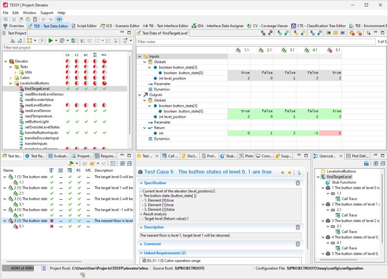
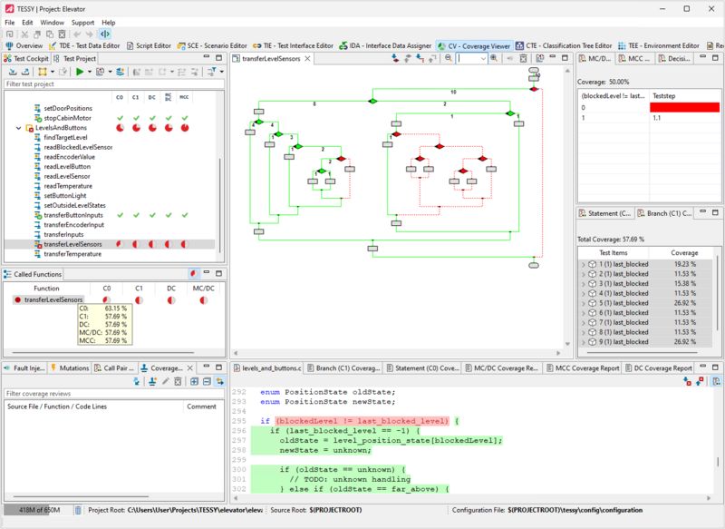
TESSY Description

Key Features & Specifications

  • Test Scheduling
  • Statistical Relevance Analysis
  • Split Testing
  • Multivariate Testing
  • Data Analysis
  • Geo Location Testing
  • Live Web Testing
  • Cross Device Testing
  • Reporting and Analysis
  • Parallel Testing
  • Parameterized Testing
  • Testing / QA Management
  • Statistical Analysis
  • User Research Analysis
  • AB Testing
  • Log Analysis

TESSY Video

Alternative

More Alternative

Nsys Diagnostics

Automated Mobile Diagnostics Software for Fast, Error-Free Device Testing

T-Plan Automation Verified

Best of breed solutions for automation of the desktop & testing of software applications.

Gearset Verified

Salesforce DevOps done right.

Keka HR Payroll Platform Screenshots

User Reviews

WRITE A REVIEW

Keka HR Payroll Platform Key Clients

Frequently asked questions

Everything you need to know about discovering, comparing, and choosing the right AI software for your business.

TESSY has 0 plans.

TESSY is the Software Testing Tools used for the below functionalities.

Top 5 TESSY features

  • Test Scheduling
  • Statistical Relevance Analysis
  • Split Testing
  • Multivariate Testing
  • Data Analysis

TESSY provides Phone,Email,Live Chat support.

TESSY is not allowing Free Trial.

TESSY provides Help Guides,Video Guides,Blogs,Webinars,Case Studies,Whitepapers for the software training.

Need Help Selecting
the Right AI Solution?

Speak with our team for tailored recommendations and insights to accelerate your AI adoption.

ai-help-img